機械学習デフォーマ (ML Deformer H20.5)
Film/TV

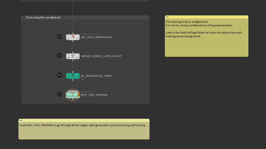
Houdini 20.5 と同時にリリースされたサンプルベースの機械学習ノードのみで構築された、機械学習 (ML) のサンプルです。シーンを見ると、カスタム訓練スクリプトを書かずとも、機械学習ノードの配置とパラメータの設定をするだけで、様々な機械学習のセットアップを Houdini 内で構築できるようになったことがわかります。このサンプルベースの機械学習のノード群は11個の SOP ノードから成り、これによってデータセットの生成、事前処理、推論を実行しています。さらに、汎用的な訓練ノードである、単一の機械学習 TOP ノードもあります。

この機械学習デフォーマのデモセットアップでは、機械学習を適用してデフォーマを訓練することで、通常のリニアブレンドスキニングよりはるかに写実的な結果が得られるようになっています。ランダムにサンプリングしたポーズに準静的 (quasistatic) シミュレーションの結果を適用し、できたものを訓練用のデータセットにしています。これにより、準静的シミュレーションで作られる結果に近い、訓練用データセットには含まれない未知のポーズを、訓練済みモデルによって効率よく生成することができます。

このデモファイルの基本的な概念は、Houdini 20.0 と同時にリリースされた機械学習デフォーマのコンテンツライブラリの例と同じですが、新しいサンプルベースの機械学習ノード群により、データセットの生成手順が以前より格段にシンプルになりました。個別の機械学習の訓練スクリプトも不要になり、代わりに Houdini の新しいビルトイン訓練ノードを使用しています。

Houdini 20.0 の機械学習デフォーマにはなかったその他の新機能:

  • スキンの部分的なコンストレインへの対応
  • 視覚化機能の追加
  • ミノタウロス (Minotaur) モデルとその関連アニメーション
  • APEX による訓練済みモデルのポージングができるスキニング用のシーンとアセット

このデモのためにミノタウロスのサンプルを用意してくれた Cody Spahr に感謝します。

(4 responses)

CREATED BY

MICHIEL HAGEDOORN

Michiel Hagedoorn is a Senior 3D Scientist at SideFX.

More from Michiel Hagedoorn

コメント

  • amanda123 1年, 9ヶ月 前  | 

    thanks you

  • Oshaer 1年, 3ヶ月 前  | 

    Question! Would the ML deformer work with the frankenmuscle system?

  • edward 1年, 2ヶ月 前  | 

    It's independent because you can train it with any deformed mesh in general as long as you have skinning weights.

  • Fraenk 1日, 14時間 前  | 

    It doesn't work at all for me with H21. Is this normal? Should I install H20.5?

Please log in to leave a comment.